• 제품
  • 교육
    • 정기교육 신청
    • 온라인교육 신청
    • 교육자료 다운로드
    • 판매서적
  • 이벤트
    • 컨퍼런스
    • 세미나
    • 현장스케치
  • 지원 서비스
    • 온라인 문의
    • 원격프로그램
      동글드라이버
    • 자료 다운로드
  • 게시판
    • 공지사항
    • 채용공고
    • FAQ 자주묻는 질문
  • 회사소개
    • 인사말
    • 사업영역
    • 오시는길

The COMSOL® Software Product Suite

COMSOL Multiphysics®

  • Model Builder
  • Model Manager
  • Application Builder

Deployment Products

  • COMSOL Compiler™
  • COMSOL Server™

Electromagnetics Modules

    Fluid Flow & Heat Transfer Modules

      Structural Mechanics & Acoustics Modules

        Chemical Engineering Modules

          Multipurpose Products

            Interfacing Products

               

              Model Manager Features and Functionality

              COMSOL Multiphysics® 소프트웨어에는 실험 데이터 및 CAD 파일과 같은 모델 및 관련 파일의 효율적인 데이터베이스 저장 및 버전 제어를 위한 도구인 Model Manager가 포함되어 있습니다. Model Manager는 COMSOL Multiphysics® 사용자 인터페이스에 완벽하게 통합되어 있습니다. 모델 내의 기능 검색 및 두 모델 버전 간의 정확한 차이를 표시하는 비교 기능을 포함하는 구성 및 고급 검색 기능을 제공합니다. 모델 파일은 불필요한 중복을 최소화하여 시스템에 효율적으로 저장됩니다.

               


              Benefits of Modeling and Simulation Management

              Model Manager는 동료와 팀, 심지어 외부 당사자와의 협업을 위한 구조화된 작업 공간을 통해 개인과 조직에 모두에게 혜택을 줍니다.
              COMSOL Multiphysics® 제품에 포함되어 있습니다.

              주요 기능:

              • 모델 및 앱 관리
                • 사용자가 모델과 앱을 중앙에서 구성할 수 있습니다.
              • 버전 제어
                • 모델에 대한 변경 및 업데이트를 체계적으로 추적
              • 효율적인 저장
                • 모델 초안 및 수정본의 관련 데이터만 저장
                • 보조 데이터 저장: CAD, 매시, 실험 데이터 등
              • 모델 내용 검색
                • 특정 기능의 묶음 또는 매개변수가 있는 모든 모델을 빠르게 찾습니다.
                • 모델에 태그 지정 및 구성
              • 접근 제어
                • 관리되는 모델 및 데이터에 여러 사용자가 접근 할 수 있도록 허용
                • 사용자 접근을 중앙에서 제어
              • 로컬 또는 원격으로 데이터베이스에 연결

              Model Manager는 COMSOL Desktop® 모델링 환경을 유지하면서 이러한 점에 초점을 맞춘 일련의 도구를 제공합니다.


               

              img

              Model Manager를 사용하면 COMSOL Multiphysics® 파일에 버전 제어를 적용할 수 있습니다.

              Features and Functionality in the Model Manager

               

               

               

              Model Manager에는 모델링과 시뮬레이션 관리를 위한 다양하고 강력한 도구가 포함되어 있습니다.

               

               


               

              Model Manager Databases

              COMSOL Desktop®에서 자신의 컴퓨터에 새로운 로컬 데이터베이스를 생성하여 모델 및 보조 데이터 파일을 정리하고 추적할 수 있습니다. 또한 Model Manager server를 통해 접근할 수 있는 데이터베이스에 모델과 파일을 업로드하여 동료와 공유할 수 있습니다. 로컬 Model Manager 데이터베이스를 사용하는 기능은 CKL(수업용라이선스)를 제외한 모든 라이선스에 포함되어 있습니다. FNL(네트워크 방식 라이선스) 또는 SL(단일 사용자 라이선스)를 사용하여 Model Manager 서버에 연결할 수 있습니다. FNL로 중앙 Model Manager server를 설치하고 실행할 수도 있습니다.

              img

              다른 프로젝트 및 팀에 해당하는 여러 로컬 또는 원격 데이터베이스에 연결합니다.

              Efficient Data Storage

              COMSOL Multiphysics®에 내장된 Model Manager 데이터페이스는 모델의 저장 요구 사항에 맞게 맞춤 제작되었습니다. Model Manager는 동일한 모델의 여러 버전을 저장할 때 시뮬레이션 데이터의 중복을 저장하지 않도록 합니다. 또한 필요에 따라 모델에서 재현될 수 있는 빌드, 계산, 플롯 데이터를 삭제할 수 있습니다. 이는 특히 대규모 과도 시뮬레이션 또는 파라메트릭 스윕의 경우 저장용량을 크게 줄일 수 있습니다.

              CAD파일이나 실험 데이터 파일과 같은 보조 데이터 파일을 쉽게 관리할 수 있습니다. Auxiliary Data 창에서 모델에 사용된 모든 보조 데이터의 개요를 볼 수 있으며, 모델에서 보조 데이터 파일이 사용된 위치를 빠르게 확인할 수 있습니다. 최근 버전에서 보조 데이터 파일을 사용할 수 있는 경우 자동으로 알림이 표시되고, 데이터베이스에서 가장 최신 파일을 사용할 것인지 묻는 메시지가 표시됩니다.

              img

              CAD 파일 및 실험 데이터 파일을 포함한 시뮬레이션 데이터 및 보조 데이터를 관리합니다.

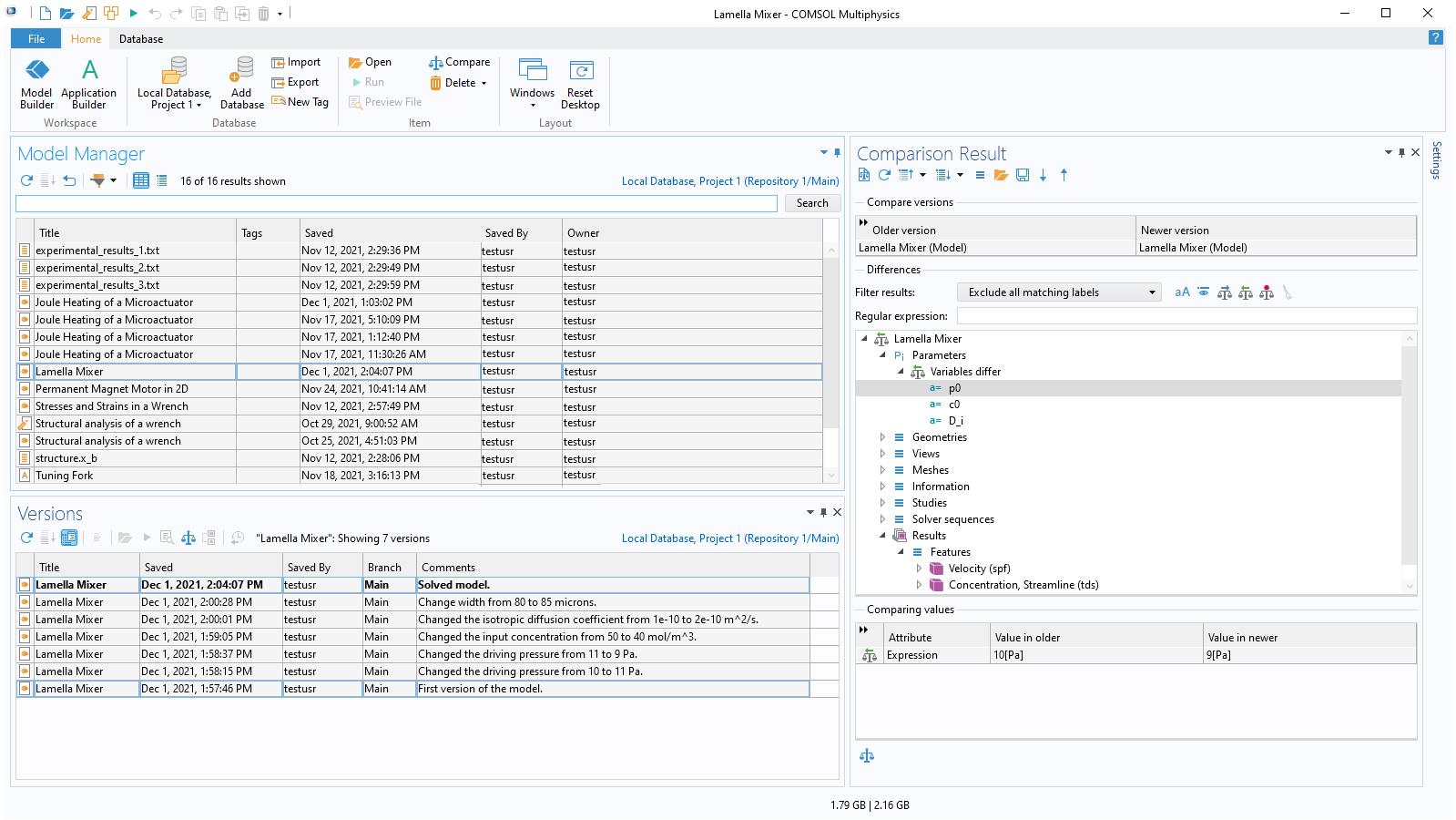
              Comparing Model Contents

              Model Manager 데이터베이스 또는 파일 시스템에 저장된 두 개의 COMSOL Multiphysics® 모델 파일을 비교하려면 언제든지 Compare 도구를 사용할 수 있습니다. 비교 결과는 모델간의 차이를 보여주며, 별도의 Comparison Result 창에 표시됩니다.

              모델 파일을 비교함으로써 현재 모델의 오류를 식별하고 수정할 수 있고, 개발 중인 모델의 두 버전 간의 차이를 검토하고 문서화할 수 있으며, 두 모델 파일의 차이를 XML 파일로 제공하여 추가 처리를 할 수 있습니다.

              img

              Comparison Result 창은 두 모델간 차이점에 대한 자세한 목록을 제공합니다.

              Version Control

              Model Manager는 모델 및 보조 데이터 파일의 버전 기록 보기, 저장 시 자동으로 충돌 감지, 버전 상호간 비교 등의 표준 버전 제어 도구가 함께 제공됩니다. 예를 들어 이전 버전을 열어 분리된 자체 버전 기록을 가지는 완전히 새로운 모델을 만들거나, 모델의 한 버전에서 다음버전으로 변경된 모든 것을 볼 수 있습니다.

              데이터베이스에서 기존 모델을 작업할 때 자체권한으로 버전이 제어되는 모델의 초안을 만들 수 있으므로 원본 모델의 버전 기록을 오염시키지 않고 다양한 시뮬레이션 아이디어를 실험할 수 있습니다. 초안 작업을 완료하면 원래 모델의 새 버전으로 유지하거나 폐기하도록 선택할 수 있습니다. 분기, 병합 및 되돌리기와 같은 고급 버전 제어 도구도 사용할 수 있습니다. 분기를 사용하면 전체 모델 모음 및 보조 데이터 파일에 대해 개별적으로 작업을 수행하는 동시에 변경 사항을 보존할 가치가 있는지 여부에 대한 결정을 연기할 수 있습니다. 되돌리기를 사용하면 이전에 실수로 삭제한 모델 및 보조 데이터 파일을 복원할 수 있습니다.

              img

              주석과 함께 모델 파일 버전을 저장하면 나중에 이전 버전을 쉽게 찾을 수 있습니다.

              Powerful Search Functionality

              Model Manager 검색 구문을 사용하면 속성, 기능, 설정 및 기타 메타데이터를 기반으로 모델을 자세히 검색할 수 있습니다. 예를 들어, 다음과 같은 검색 퀴리를 수행할 수 있습니다.

              • Time Dependent 해석 단계를 사용하는 모델은 무엇입니까?
              • Length 매개변수가 5 cm에서 15 cm 사이인 모델은 무엇입니까?
              • 내가 마지막으로 수정한 모델은 무엇입니까?

              또한 모델 파일을 구성하는 데 사용한 태그를 검색할 수 있습니다.

              img

              매개변수의 이름 및 값, 물리적 기능, 공간 차원, 해석 유형 및 태그를


               

              img

              Model Manager server를 사용하여 특정 모델을 열고 저장하거나, 모델 모음을 검색하고 볼 수 있는 사용자 또는 그룹을 설정할 수 있습니다.

              Model Manager Server

              Model Manager server는 네트워크의 어느 곳에나 설치할 수 있고, Model Manager 데이터베이스를 호스팅할 수 있는 데이터베이스 시스템입니다. COMSOL Desktop® 환경 또는 웹 인터페이스에서 접근할 수 있습니다. Model Manager server 데이터베이스의 경우 권한을 설정하여 모델 및 보조 데이터 파일에 접근할 수 있는 사람을 제어할 수 있습니다. 예를 들어, 특정 모델을 열거나 저장할 수 있는 사용자를 설정 하거나, 모델 모음을 검색하고 볼 수 있는 사용자를 설정할 수 있습니다.

              Model Manager server 데이터베이스는 여러 사용자가 공유할 수 있으며, 로컬 Model Manager 데이터베이스와 같이 COMSOL Multiphysics® 환경에서 작업하면서 버전 제어된 시뮬레이션 모델 및 데이터 파일에 대해 동료와 협업할 수 있습니다.

              Model Manager server에는 COMSOL Desktop®을 통해 모델 버전에 접근할 수 있을 뿐만 아니라, 자산관리 및 사용자 계정 관리를 위한 웹 인터페이스가 포함되어 있습니다. 관리자는 Model Manager server 웹 인터페이스를 통해 COMSOL Multiphysics® 에서 Model Manager server 데이터베이스에 접근할 수 있는 계정을 만들 수 있습니다. 사용자는 웹 인터페이스에 로그인하여 자신의 계정 설정을 업데이트할 수도 있습니다.

              Model Manager server는 서버에서 관리하는 내부 데이터베이스 구성요소 또는 조직에서 제공하고 관리하는 외부 데이터베이스 구성요소를 사용하도록 구성할 수 있습니다.


              Asset Management

              Model Manager server 설치에 포함된 자산 관리 시스템은 사용자 계정 관리 및 자산 관리를 포함하여 모델링 및 시뮬레이션 프로젝트를 관리하기 위한 웹 인터페이스 입니다. 자산 관리 시스템은 COMSOL Multiphysics® 소프트웨어를 설치하지 않고도 사용할 수 있으며, COMSOL Desktop® 환경에서 접근하는 모델, 앱 및 보조 데이터 파일을 위한 모델 기반 버전 제어 시스템의 맨 위에 계층을 형성합니다.

              자산 관리 시스템은 모델이나 앱에 연결된 보조 파일을 자산의 형태로 감독 및 관리할 수 있습니다. 보조 파일은 보고서, 프리젠테이션, 스프레드시트 파일 및 모델이나 앱과 관련이 있지만, 직접 포함되거나 연결되지 않은 메타데이터 또는 기타 파일일 수 있습니다. 자산은 모델링 및 시뮬레이션 프로젝트와 관련된 모델, 앱 및 기타 파일의 컨테이너로 볼 수 있습니다. 자산 관리 시스템은 Model Manager server를 통해 버전 제어, 감사 추적, 검색 및 필터는 물론 이러한 자산에 대한 특정 및 사용 권한을 허용합니다.

               

              img

              Model Manager server 자산 관리 시스템은 웹 브라우저에서 접근할 수 있습니다. 사용자는 이 시스템에서 모델링 및 시뮬레이션 프로젝트와 관련된 자산을 추가, 관리 및 볼 수 있습니다

              Explore Product Suite

              COMSOL Multiphysics®

              • Model Builder
              • Model Manager
              • Application Builder

              Deployment Products

              • COMSOL Compiler™
              • COMSOL Server™

              Electromagnetics Modules

                Fluid Flow & Heat Transfer Modules

                  Structural Mechanics & Acoustics Modules

                    Chemical Engineering Modules

                      Multipurpose Products

                        Interfacing Products